專業能力
合作廠商
案例分享
WIFI建置優化
專業會議系統
專業機房維護
雲端主機代管
聯絡我們
公司理念
監控弱電工程
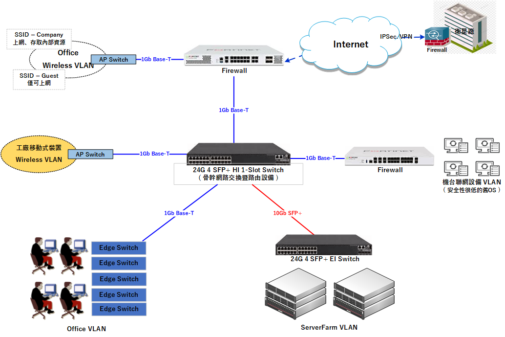
由於案例多為客戶的相關機密
所以我們會整理手頭上有的資訊
用圖說的方式讓您明白
很多時候,不是所有問題的答案都是靠google
專業的團隊才是您問題的最佳解答
VLAN網路架構示意圖
三層式虛擬化示意圖